最后注销迅雷账号(永久删除)。首先必须满足以下五个条件才能注销迅雷账号:
1.该帐户处于安全状态。
账户没有被盗、被封等风险,最近三个月没有更改密码、更换电话领带等敏感信息。出于账户安全考虑,申请注销的账户必须绑定手机,手机号半年内无注销成功记录。
2.自动续订服务已被取消。
相关迅雷会员自动续费服务已取消,包括但不限于:微信续费、支付宝续费、手机通话续费等。
3.账户资产已结清。
雷霆积分余额已清零空,代金券和优惠券已清零空,所有雷霆产品资产已清零,包括但不限于:会员剩余时间、活金币、游戏币、道具等。
4.第三方帐户已解除绑定。
第三方账号绑定关系已解除,包括但不限于:微信、微博、QQ、小米、支付宝、人人网、360、天翼、4K花园等
5.迅雷站外授权关系已清除空
清除空所有第三方app和网站的授权,包括但不限于:克林口袋、小米、4K花园等。
满足以上五个条件后,下面是注销迅雷账号的五个步骤:
第一步:百度“迅雷客服中心”,点击进入迅雷客服中心;点击右上角的“登录”按钮,登录要注销的迅雷账号,如下图红框箭头所示:
迅雷客户服务中心
第二步:进入迅雷销户入口有两种方式:

方法一:点击“账号&:“安全”选项,会弹出“账号注销”选项的窗口。选择此选项进入,以及“如何注销账户?“”点击进入,到达迅雷销户入口,如下图红框箭头所示:
单击“帐号和:安全选项”
帐户注销选项窗口
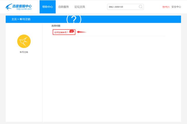
点击“我如何取消我的帐户?”
方法二:在迅雷客服中心右上角的搜索框中直接输入“注销”二字,会弹出一个下拉窗口,显示“如何注销账号?”点击进入,进入迅雷销户入口,如下图红框箭头所示:
在右上角的搜索框中输入“注销”一词。
第三步:到达迅雷销户入口,选择“点击此处”进入销户通知,如下图红框箭头所示:
选择“点击此处”
第四步:看完销户指令中必须满足的五个条件,点击“完成操作”,然后输入销户指令,放弃你的权利。如无问题,请在“知晓风险,同意以上迅雷销户说明”前的小方框内打勾,点击“完成操作”,然后进入安全验证,如下图红框箭头所示:
销户指令必须满足的五个条件
帐户取消通知放弃权利
第五步:账号安全验证分两步,第一步是手机语音验证,第二步是身份证验证。完成后,点击“确定”,“将显示已完成的销户申请”。迅雷将在15个工作日内将注销审核结果通过短信发送至您的手机,如下图红框箭头所示:
手机语音验证
验证身份证
销户申请已完成








